作者fwiller (小紅帽*府雨薇)
標題Re: [LIVE] 北愛爾蘭 @ 芬蘭 場中
時間2023-11-20 23:51:17
※ 引述《jefflin0824 (jeff)》之銘言:
: 01:00 歐洲國家盃
: 北愛爾蘭 0-4 芬蘭
: 42’ 芬蘭(點)
: HT 0:1
: 48’ 芬蘭
: 73’ 芬蘭
: 88’ 芬蘭
: FT 0:4
噓 lotterywin: 尾一球 20杯
律師講完一分鐘就進!!!
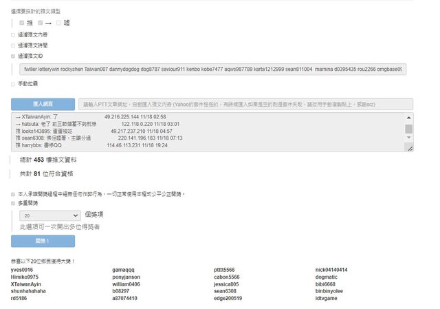
抽二十位 無重複參與LIVE
https://i.imgur.com/Rj1pZ1r.jpg
yves0916 v
gamaqqq v
ptttt5566 v
nick04140414 v
Himiko9975 v
ponyjanson v
cabon5566 v
dogmatic v
XTaiwanAyin v
william0406 v
jessica805 v
bibi6668 v
shunhahahaha v
b08297 v
sean6308 v
binbinyolee v
rd5186 v
a87074410 v
edge200519 v
idtvgame v
恭喜以上二十位
記得感謝律師
律師給我後 我才發~ 請耐心等候
謝謝各位 祝大家日日好運
--
※ 發信站: 批踢踢實業坊(pttbestweb.org.tw), 來自: 118.165.45.49 (臺灣)
※ 文章網址: https://pttbestweb.org.tw/SportLottery/M.1700495481.A.913
噓 lotterywin: 尾一球 20杯
推 ponyjanson: 感謝律師和府樂大! 223.137.224.71 11/20 23:59
推 gamaqqq: 律師威武 恭喜 27.52.68.105 11/21 00:13
推 dogmatic: 感謝律師!180.177.100.138 11/21 00:17
推 a87074410: 律師真的高手 125.231.242.35 11/21 00:42
推 tale1890: 包養平台了解對方喜好。 125.231.242.35 11/21 00:42 推 edge200519: 哇 感謝律師 我的太陽 49.216.24.219 11/21 00:44
推 XTaiwanAyin: 恭喜各位! 101.10.49.140 11/21 02:10
推 idtvgame: 哇 竟然有抽到我 感謝律師 1.162.178.48 11/21 04:06